Generative video with ComfyUI
Date: June 17, 2024 11am-1pm
Session Leaders: Derrick Schultz
Format: Hybrid (In-person with online access)
Tags: #comfyui • #itp • #ai • #video
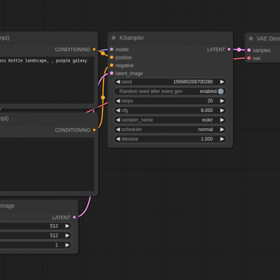
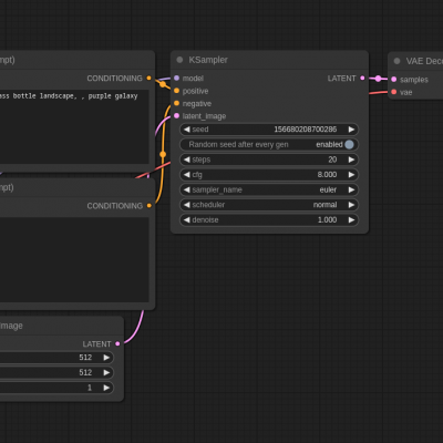
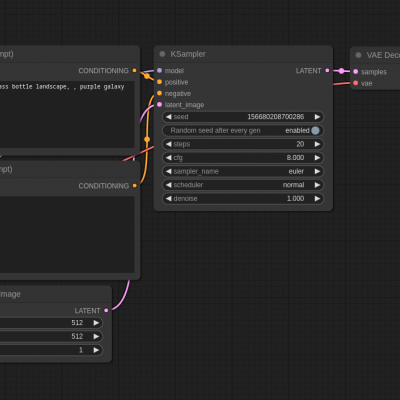
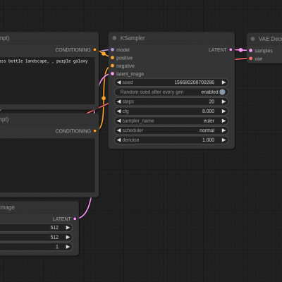
This session will look at ComfyUI, a powerful GUI for combining AI nodes to create custom workflows. In this session I’ll start by explaining what Comfy is, how to use it, and the pitfalls first time user's experience. Then we'll build our first video workflow and look at common approaches using vid2vid, controlnets, and ipadapters. Lastly, we'll explore community workflows and how to install all the necessary nodes for them.
Schedule: Installing ComfyUI and Comfy101 (30min) Building a simple video workflow (45min) Finding and using complex pre-generated workflows (45min)
This session will be led by Derrick Schultz, ITP adjunct faculty who has been teaching AI courses since 2019. You can check out more of his work (and all of his previous classes on YouTube) at his website: https://artificial-images.com/

